
「星々の幻境のチュートリアル動画、英語UIで全然分からない...」
そんな悩みを抱えていませんか?原神の「星々の幻境」は素晴らしいUGC(ユーザー作成コンテンツ)機能ですが、公式チュートリアルが英語UIのため、日本語でノードを探すのに苦労する方が多いようです。
本記事では、全チュートリアル動画の各ノード設定を日本語UIで撮影し、画像付きで解説します。動画と併せて活用すれば、スムーズに学習を進められます。
関連リンク:
原神 - 星々の幻境とは

「原神 - 星々の幻境」は、2025年10月22日に原神に実装されたUGC(ユーザー作成コンテンツ)機能です。原神のアセットを使い、ビジュアルスクリプティング方式でオリジナルゲームを制作できます。
利用開始方法
- 原神本編のプロローグをクリア
- 「星々の幻境」モードがアンロック
- 「自分の幻境」を選択
- エディタ画面でノード編集開始
ノード編集は別ウィンドウで開き、ビジュアルノードを接続してゲームロジックを組み立てます。
クリエイターレベルについて

原神の星々の幻境では、一部機能の利用に「クリエイターレベル」が必要です。レベルは1~5まであり、各レベルで様々な機能が解放・拡張されます。
解放される8つの主要機能
クリエイターレベルに応じて、以下の8つの機能が段階的に解放・拡張されます:
- クラウド保存機能 - 幻境データのクラウド保存
- ヒラメキ応援プログラム - 創作支援プログラム
- カスタムテキスト表示 - 独自テキストの表示
- 綺麗なパフォーマンスボックス - パフォーマンス最適化機能
- アチーブメント - 達成要素の実装
- ステージ内データ機能 - ステージデータの管理
- ランキング機能 - ランキングシステム
- ランクシステム - プレイヤーランク機能
各レベルで解放・拡張される機能





レベルアップ方法
星々の幻境には、幻境を遊んで得られる「幻境レベル」がありますが、これは「クリエイターレベル」とは別物です。ゲームをプレイしてもクリエイターレベルは上がりません。クリエイターレベルを上げるには、成長タスクを完了する必要があります。

クリエイターレベルをLv.2に上げる
クリエイターポータル内で「幻境コンポーネントクイズ挑戦」「幻境ステージクイズ挑戦」の2つのクイズに答えればOKです。チュートリアルを見れば簡単に答えられる内容なので、まずはレベル2を目標にしましょう。

Lv.3以降
作成した幻境を投稿し、一定数のプレイヤーに遊んでもらう必要があります。公式Discordなどで他クリエイターと交流しながら創作アイデアを広 げていくのがオススメです。
報酬内容の変更について
クリエイターレベルの報酬内容は今後も更新される可能性があります。実際、2025年10月31日の調整で、宝箱を開くときの「開く」を表示するタブオプションがLv.3の報酬からLv.2に変更されました。
原神 - 星々の幻境 チュートリアル動画について

原神 - 星々の幻境のチュートリアル動画は、公式クリエイターポータル、YouTube、Xアカウントで公開されています。
2025年10月時点で投稿されている2つの動画シリーズ:
- 「初めての幻境コンポーネントを作ろう」 - コインを作成して5枚拾ってステージクリアする基本システムの学習
- 「初めての幻境を作ろう」 - 敵の出現、レベルアップ、宝箱開閉など複雑なコンポーネントの作成と連携の学習
どちらも理解しやすいチュートリアル動画ですが、英語UIで解説されているため、日本語で同じノードを探すのが意外と難しい場合があります。
本記事では、公式チュートリアルを補足する形で日本語UI版でのノード設定画像をまとめました。動画と併せてご覧いただければ、スムーズに学習を進められます。
初めての幻境コンポーネントを作ろう
2. カスタム変数の設定と変化
公式チュートリアル動画 https://www.youtube.com/watch?v=tXXd-y4qWnE
ノード「プレハブ_取得時のスコア獲得」

4. プレイヤーノードグラフの構築
公式チュートリアル動画 https://www.youtube.com/watch?v=9tzrJLzuDGI
ノード「プレイヤー_幻境終了」

初めての幻境を作ろう
2. 基本的なモーションデバイス
公式チュートリアル動画 https://www.youtube.com/watch?v=1EswERt2m3c
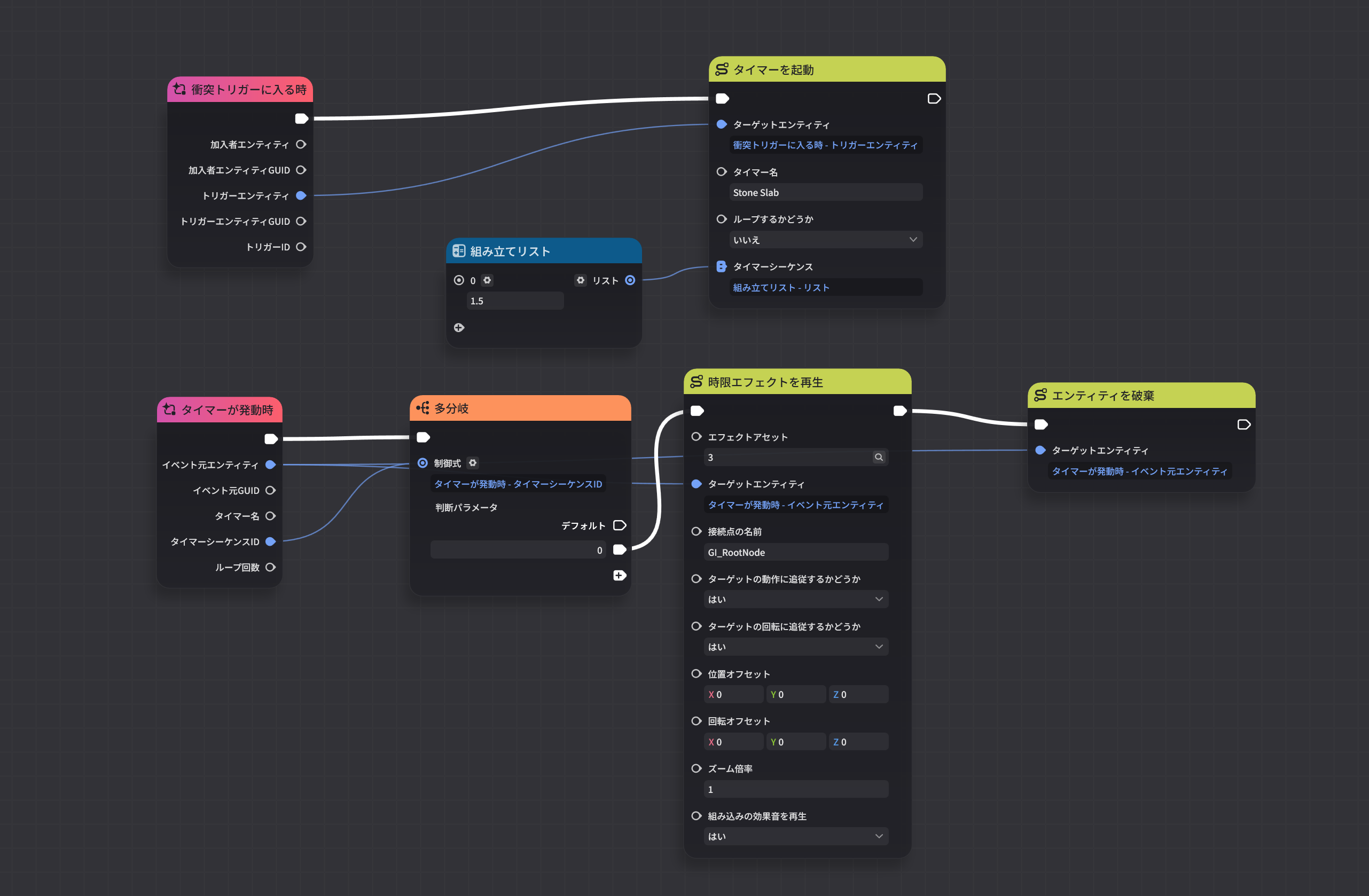
ノード「石畳起動」

ノード「石畳崩壊」

3. エフェクト
公式チュートリアル動画 https://www.youtube.com/watch?v=I8F0bvl4jKY
ノード「松明を灯す」

4. スキルとジョブ
公式チュートリアル動画 https://www.youtube.com/watch?v=yQoQn5IzJqc
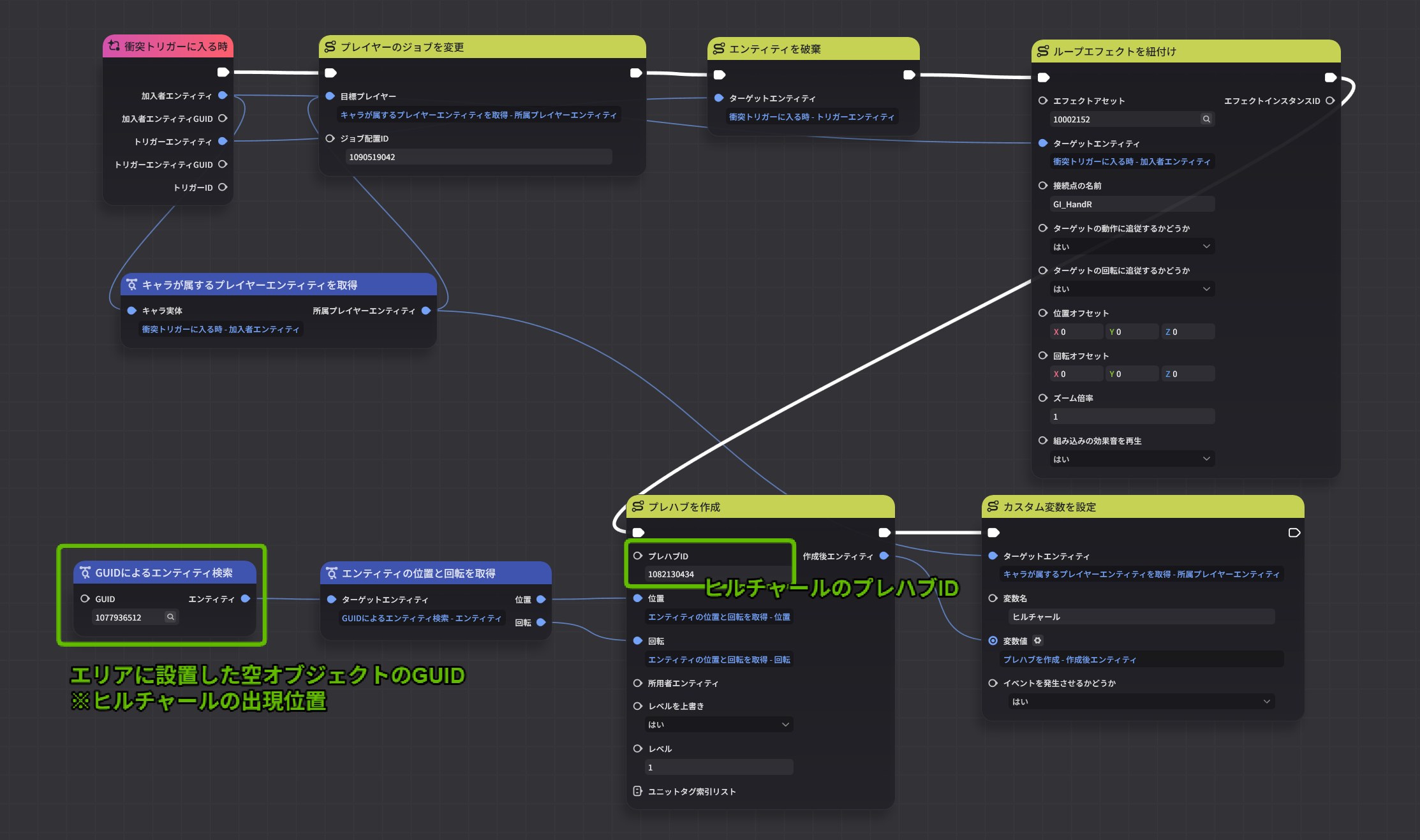
ノード「戦闘能力を獲得」

5. モンスターのステータスプリセット
公式チュートリアル動画 https://www.youtube.com/watch?v=It5UWLvC9fg
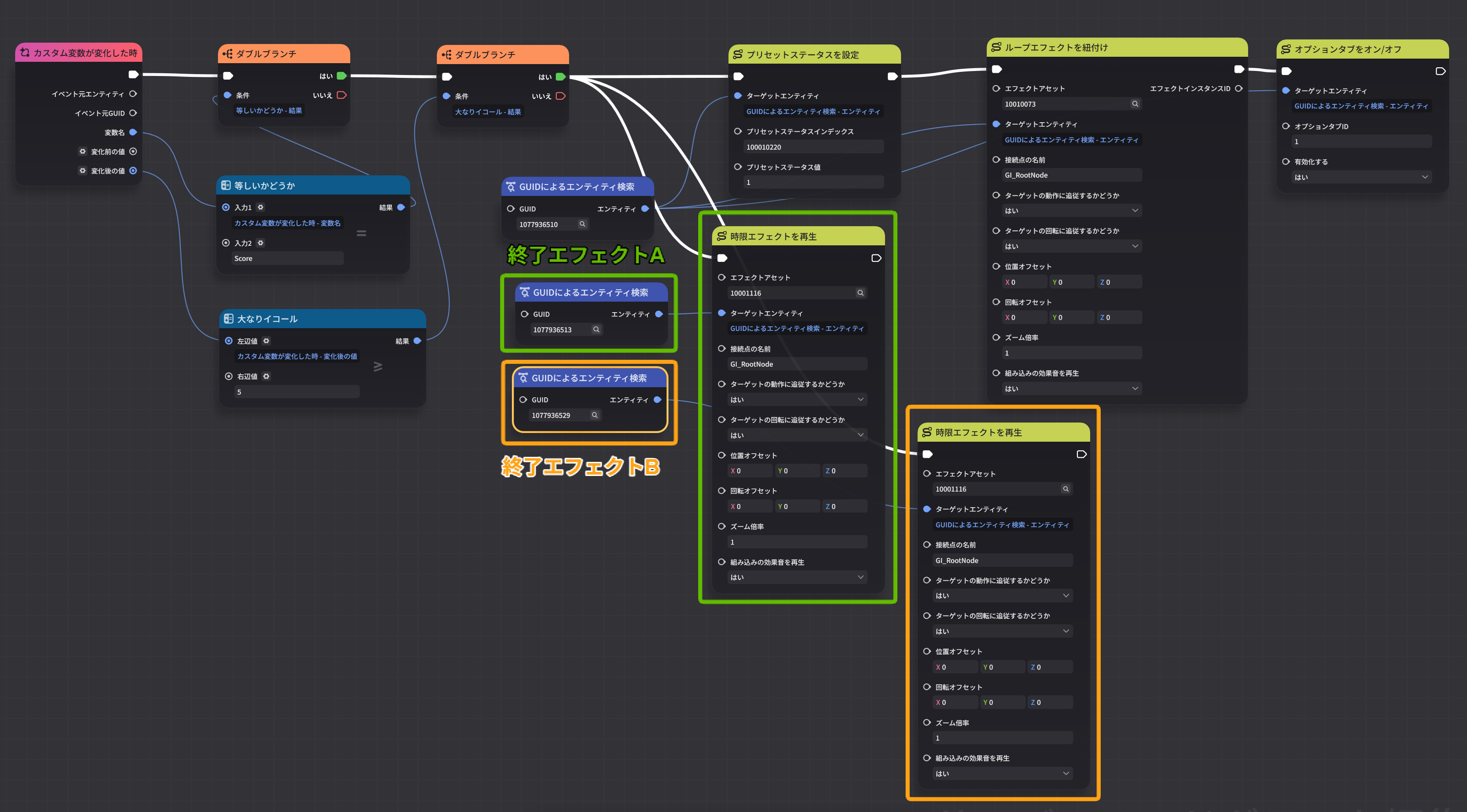
ノード「Lv40になる」

ノード「Lv90になる」

ノード「宝箱のアンロック」

ノード「宝箱を開く」
